Рис. 3.4. Топология сети AS-интерфейса с повторителем и удлинителем
Рис. 3.3. Топология сети AS-интерфейса с двумя повторителями
Максимальное время цикла опроса составляет 5-10 мс, то есть сравнимо с циклом отработки программы в контроллере. Благодаря этому сети на базе AS - интерфейса активно применяются в распределенных АСУ ТП реального времени, например в системах управления конвейерными производствами. Первоначально AS-интерфейс был ориентирован на работу исключительно с бинарными данными, поэтому длина информационной посылки рекордно малая - всего 4 бита. Тем не менее, новая редакция спецификации AS -интерфейса позволяет подключать к сети аналоговые датчики и поворотные шифраторы. Сети на базе AS - интерфейса отличаются экономичностью и очень большим выбором средств комплексирования с другими ЦПС. AS-интерфейс позволяет через свои коммуникационные линии передавать не только данные, но и запитывать датчики по одной паре проводов. Здесь используется принцип последовательной передачи на базовой частоте. Информационный сигнал модулируется на питающую частоту.
|
|
|
Рисунок 3.1. Структурная эволюция систем сбора информации в АСУ ТП
Рисунок 2.2. Уровни управления предприятием
Рисунок 2.2. Обмен информацией между уровнями
Рисунок 2.1. Иерархия промышленного предприятия
![]() |
На уровне управления предприятием располагаются обычные IBM PC совместимые компьютеры и файловые серверы, объединенные локальной сетью. Задача вычислительных систем на этом уровне - обеспечение визуального контроля основных параметров производства, построение отчетов, архивирование данных. Объёмы передаваемых между узлами данных измеряются мегабайтами, а временные показатели обмена информацией не являются критичными.
На уровне управления технологическим процессом осуществляется текущий контроль и управление. На этом уровне выполняется согласование параметров отдельных участков производства, отработка аварийных и предаварийных ситуаций,
параметризация контроллеров нижнего уровня, загрузка технологических программ, «ручная» выдача команд на исполнительные механизмы. Информационный кадр на этом уровне содержит, как правило, несколько десятков байтов, а допустимые временные задержки могут составлять от 100 до 1000 миллисекунд в зависимости от режима работы. С нижнего уровня собираются текущие показатели контролируемых устройств и механизмов.
На уровне управления устройствами располагаются контроллеры, осуществляющие непосредственный сбор данных и управление оконечными устройствами - датчиками и исполнительными механизмами. Данные, которыми контроллер обменивается с оконечным устройством, обычно имеют дискретность 10-20 байт, а требования к скорости опроса устройств наиболее жесткие - не более 10 мс.
|
|
|
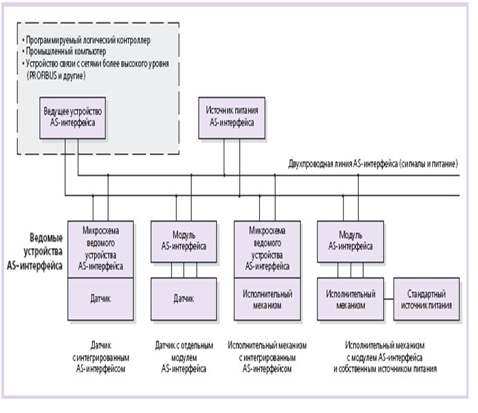
На уровне сети оконечных устройств, т.е.нижнего уровня систем автоматизации, которые предназначены для организации связи с исполнительными устройствами и датчиками в соответствии с требованиями европейских нормативов EN 50295 и международного стандарта IEC 62026-2. Открытая промышленная сеть нижнего уровня представляет собой AS - интерфейс, или ASi (Actuators/Sensors interface - интерфейс исполнительных устройств и датчиков).
Тенденции последних лет позволяют сделать некоторые обобщения.
Во-первых, АСУ ТП все более интегрируется с АСУП, а через нее неизбежно выходит в сферу Интернет.
Во-вторых, значительные успехи демонстрирует так называемый промышленный Ethernet, который доказал свою состоятельность и перспективность для задач интеграции отдельных участков АСУ ТП в единую структуру и построения ЦПС и который поддерживается всё возрастающей номенклатурой аппаратно-программных средств, соответствующих не только стандарту Ethernet, но и жестким требованиям производственной сферы.
Несмотря на большое количество типовых открытых промышленных сетей, можно выделить сети, играющие значительную роль в сфере автоматизации различных процессов.
3. ASІ (Actuator/Sensor Іnterface).
AS-Interface - дешёвая и помехозащищённая сеть для дискретных датчиков малой производительности. AS - интерфейсподдерживается консорциумом ведущих производителей средств АСУ ТП, в числе которых фирмы Siemens, Pepperl+Fuchs и другие. Относится к классу ЦПС оконечных устройств, осуществляя непосредственную интеграцию датчиков и исполнительных механизмов в систему автоматизации. Структурная эволюция систем сбора информации в АСУ ТП в зависимости от применяемой информационной технологии может быть проиллюстрирована схемами рисунка 3.1. Из рисунка видно, что системы автоматизации трансформируются от много проводных структур до систем на базе AS- интерфейса, позволяющих полностью исключить из АСУ ТП аналоговые линии связи, кроссировочные шкафы и другое вспомогательное оборудование.

Такое активное продвижение столь молодой технологии объясняется целым рядом причин, как технических, так и экономических:
● минимизация расходов на кабельную систему (рис. 3.1) в силу минимизации или полного исключения (для интеллектуальных датчиков) линий с аналоговыми сигналами, использования недорогого двухпроводного кабеля между ведущим и ведомыми устройствами, исключения отдельных кабелей электропитания оконечных устройств (датчиков и исполнительных механизмов);
● экономия вспомогательного оборудования (клемм, кабельных вводов, шкафов и т.д.);
● значительная экономия финансовых и людских ресурсов при проведении монтажных работ;
● возможность подключения как интеллектуальных, так и обыкновенных оконечных устройств;
● чрезвычайно малое время цикла опроса (5 мс), позволяющее управлять оборудованием в реальном времени;
● высокая степень защищенности обмена данными между узлами;
● ориентация на самый нижний уровень автоматизации;
● большой выбор ведомых устройств для установки в любых условиях;
● наличие широкой номенклатуры аппаратных средств для интеграции сетей AS -интерфейса в существующие структуры АСУ ТП на любом уровне.
В качестве оконечных устройств сети AS -интерфейса могут выступать как датчики и исполнительные механизмы со встроенным AS -интерфейсом (интеллектуальные устройства), так и обычные оконечные устройства. Первые подключаются к сети напрямую, вторые - посредством модулей ввода-вывода (МВВ). Следует отметить, что в первом случае ведомым устройством сети будет являться само оконечное устройство, а во втором - МВВ. Это важно помнить, особенно на этапе планирования сети, так как к одному сегменту сети AS -интерфейса можно подключить меньше интеллектуальных оконечных устройств, но возможности информационного обмена с ними больше.
|
|
|
Интеллектуальные оконечные усройства, такие как датчики приближения, фотоэлектрические датчики и др., как правило, имеют стандартный интерфейсный разъем М12. Для них фирма Pepperl+Fuchs предлагает несколько типов монтажных элементов серии VAZ-ХХХ для соединений с кабелями AS-интерфейса и дополнительного электропитания. Для подключения устройства, оканчивающегося обычным кабелем, Pepperl+Fuchs предлагает ряд монтажных элементов, в том числе с кабельными вводами под типоразмеры PG9…PG13.
Подключение обычных датчиков и исполнительных механизмов осуществляется посредством МВВ, подразделяемых как по типам подключаемых устройств, так и по способу монтажа и области применения. Все модули имеют гнездо установки адреса AS-интерфейса,
благодаря чему переадресация может быть выполнена в любой момент: до начала монтажных работ, в процессе их осущствления и после ввода системы в эксплуатацию.
Шина AS-i разрабатывалась для применения в небольших системах с устройствами цифрового ввода/вывода. Самая известная особенность шины AS-i ее плоский желтый кабель (специальный неэкранированный двухпроводный кабель с трапециевидным профилем). Подключение к кабелю осуществляется методом монтажа с прорезанием изоляции; тем самым устраняется необходимость в дорогих тройниках и применении сложных разъемов. Устройство просто прижимается к кабелю и соединение установлено. Этот кабель позволяет подключать датчики, устанавливаемые на подвижных частях механизмов. Наряду с плоским кабелем в ASI может использоваться и самый обычный осветительный шнур, никаких неприятностей в этом случае, как правило, не бывает.
Локальная вычислительная система нижнего уровня на базе AS -интерфейса (рис. 3.2) может иметь только одно ведущее устройство (master). До недавнего времени к нему можно было подключить 31 ведомое устройство (slave) с 4 входами и 4 выходами каждое, что в совокупности дает 248 линий ввода/вывода. По новой спецификации версии 2.1 стандарта на AS -интерфейс, появившейся весной 2000 года, количество ведомых устройств в одной сети увеличено до 62 за счёт разделения адресного пространства ведущего сетевого устройства на две подобласти: А и В. Сеть допускает объединение до 31 подчиненного устройства. Так называемые A/B - устройства (устройства, адресуемые в соответствии со спецификацией версии 2.1) могут иметь до 4 входов и 3 выходов.
|
|
|
![]() |
Рис. 3.2. Связь оконечных устройств с AS – интерфейсом
Рис. 3.2. Связь оконечных устройств с AS – интерфейсом
Введение новой версии стандарта позволило еще более увеличить экономическую привлекательность АСУ ТП на базе AS -интерфейса за счет увеличения количества подключаемых устройств на один сегмент и, соответственно, уменьшения накладных расходов на точку ввода-вывода. Нетрудно видеть, что применение master-устройства с двумя AS -интерфейсами дает возможность контролировать почти 1000 точек ввода-вывода, а объединение двух и более таких устройств сетью верхнего уровня позволяет охватить сетью AS -интерфейса сколь угодно сложный технологический участок. Важно отметить, что новая версия спецификации обратно совместима с изначальной версией 2.0, то есть сети, созданные на основе «старой» спецификации, могут расширяться «новыми» узлами и «новые» master-узлы могут взаимодействовать со «старыми» slave-устройствами. ОСНОВНЫЕ КМПОНЕНТЫ
AS -интерфейс использует метод доступа к ведомым устройствам, основанный на их циклическом опросе (polling). При опросе системы, состоящей из 31 ведомого устройства, время цикла составляет 5 мс. Таким образом, не позднее чем через каждые 5 мс каждый датчик или исполнительный механизм системы будет опрошен ведомым устройством. Если в AS - интерфейсе версии 2.1 используются только ведомые устройства подобласти адресного пространства А или В, то время цикла опроса также не превышает 5 мс. В случае использования всего адресного пространства, доступного для данной версии, ведомые устройства подобластей А и В обслуживаются по очереди: в первом цикле производится опрос ведомых устройств подобласти А, во втором - подобласти В, и в такой последовательности циклический процесс опроса повторяется далее. Таким образом, в этом случае суммарное время обслуживания всех ведомых устройств не превышает 10 мс.
Обслуживание ведомых А/B - устройств способны выполнять только ведущие сетевые устройства, поддерживающие спецификацию версии 2.1. Устройства, не поддерживающие данную версию, способны обслуживать не более 31 ведомого устройства (под область адресного пространства А).
Топология сети AS -интерфейса очень проста и позволяет подключать ведомые устройства по схемам «шина», «звезда», «кольцо» или «дерево». Единственный пункт, который необходимо учитывать, — это ограничение общей длины кабеля 100 м. Под общей длиной понимается сумма длин всех ветвей сегмента сети, обслуживаемого одним ведущим устройством. Специальный расширитель позволяет удлинить кабель или разделить ветвь на группы. Если требуется большая длина кабеля, то можно использовать до двух повторителей (рис. 3.3; 3.4), что обеспечит надежное соединение при суммарной протяжённости линий связи до 300 м. При этом необходимо учитывать, что каждый сегмент требует отдельного источника электропитания. Для сетевых устройств должны использоваться только специальные источники, предназначенные для работы с AS - интерфейсом.


Типичные области применения AS-i: в основном в сборочных, сварочных и транспортировочных агрегатах. Используется для однокабельного соединения многовходовых блоков датчиков, интеллектуальных датчиков, пневматических вентилей, коммутаторов и индикаторов. Чаще всего данная шина используется для подключения датчиков приближения, фотоэлементов, концевых выключателей, вентилей и индикаторов в системах типа упаковочных линий и транспортировочных агрегатах.
Тенденция в построении распределенных систем автоматизации имеет явное стремление использовать технологии сквозного сетевого доступа. Система должна увязывать в сеть не только контроллеры, но уже желательно и датчики. Но эта увязка должна удовлетворять всем современным требованиям по надежности и открытости, предъявляемые к любой промышленной сети. Сеть AS-i эти задачи решает. С ее помощью можно строить системы, в которых датчики и контроллеры связаны одной сетью.
AS-i имеет шлюзы в другие промышленные сети: PROFIBUS, INTERBUS-S и другие (см. рис. 3.5 а). На рисунке 3.5 (б) показан пример применения спецификации AS-i.
![]() | |||
![]() |
а) б)
Рисунок 3.5. Пример комбинироованной сети (а) и пример ASI-структуры (б)
Спецификация Interbus была разработана фирмой Phoenix Contact в 1984 году и быстро завоевала прочные позиции в сфере распределенных АСУ ТП благодаря целому ряду интересных структурных решений. Прежде всего следует отметить максимальное расстояние, которое может охватывать эта ЦПС, — до 13 километров. Для сетей, физический уровень которых основан на стандарте RS-485, этот показатель
просто феноменальный, и обеспечивается он благодаря ретрансляции сигнала в каждом узле. Максимальное количество узлов 512, расстояние между узлами до 400 метров, используемый кабель Belden 3119A. Узлы-ретрансляторы образуют основу топологии Interbus, оконечные же устройства подключаются к дополнительным кольцевым сегментам, в которых питающее напряжение передается вместе с данными.
Доступ к среде передачи данных в Interbus организован по принципу суммирующего фрейма и обеспечивает гарантированное время передачи информации. Таким образом, Interbus является хорошим решением для унифицированной автоматизации производства, компоненты которого территориально разнесены на большое расстояние.










