Система дистанционного обучения «Прометей 4.2»
Руководство
слушателя
Руководство для слушателя Системы дистанционного обучения «Прометей 4.2». - М., 2007
В настоящем документе описаны возможности и порядок работы с интерфейсом слушателя системы дистанционного обучения (СДО) «Прометей» версии 4.2.
Все товарные знаки являются собственностью соответствующих фирм.
Все названия компаний, организаций и продуктов, а также имена лиц, используемые в примерах, вымышлены и не имеют никакого отношения к реальным компаниям, организациям, продуктам и лицам.
© 2001-2007 ООО «Виртуальные технологии в образовании», все права защищены. Никакая часть этого документа не может быть скопирована, размножена, передана по каналам связи, воспроизведена, сохранена в информационно-поисковой системе или архиве либо переведена на другой язык в любой форме любым способом, если на это нет разрешения в письменной форме, полученного от ООО «Виртуальные технологии в образовании».
Информация в этом документе может быть изменена без уведомления и не представляет собой обязательств компании ООО «Виртуальные технологии в образовании».
Содержание
1. Назначение интерфейса слушателя.......................................................... 2
2. Описание системы...................................................................................................... 8
2.1 Обозначения, принятые в документации.................................................................... 8
2.2 Используемые термины................................................................................................... 8
3. Необходимые требования................................................................................. 12
3.1 Требования к системе..................................................................................................... 12
3.2 Требования к пользователю......................................................................................... 12
4. Подготовка к работе................................................................................................ 13
4.1 Установка программного обеспечения...................................................................... 13
4.2 Получение логина и пароля.......................................................................................... 13
4.3 Порядок работы с интерфейсом слушателя........................................................... 13
5. Описание возможностей интерфейса................................................... 16
5.1 Структура интерфейса слушателя............................................................................. 16
5.2 Работа с библиотекой.................................................................................................... 19
5.3 Просмотр календарных планов................................................................................... 23
5.4 Просмотр зачетки............................................................................................................ 26
5.5 Просмотр сертификатов................................................................................................ 27
5.6 Тестирование.................................................................................................................... 28
5.7 Просмотр результатов тестирования........................................................................ 39
5.8 Обмен файлами................................................................................................................ 45
5.9 Почтовая рассылка.......................................................................................................... 52
5.10 Книга отзывов................................................................................................................. 54
5.11 Форум................................................................................................................................ 56
5.12 Чат...................................................................................................................................... 62
5.13 Просмотр объявлений................................................................................................. 68
5.14 Информационная сводка............................................................................................ 69
5.15 Просмотр сведений о группах.................................................................................... 74
5.16 Просмотр сведений о заказах.................................................................................... 79
5.17 Просмотр сведений о платежах................................................................................ 81
5.18 Просмотр и изменение персональных данных.................................................... 82
5.19 Изменение пароля доступа к системе.................................................................... 84
5.20 Завершение работы..................................................................................................... 85
6. Возможные неполадки и способы их устранения..................... 86
Назначение интерфейса слушателя
В настоящем документе описаны доступные слушателю функции пользовательского интерфейса системы дистанционного обучения «Прометей». (далее в документе – интерфейс слушателя).
Интерфейс слушателя является составной частью СДО «Прометей» и разработан для пользователей учебного комплекса, проходящих обучение. В учебном процессе роль слушателя соответствует традиционной для университетской модели образования роли студента.
Более подробно круг задач, которые слушатель может выполнять средствами интерфейса системы «Прометей», описан далее.
1) Работа с библиотекой (поиск и чтение документов).
2) Просмотр календарных планов.
3) Просмотр сведений об учебных достижениях и полученных сертификатах.
4) Тестирование в режиме самопроверки; просмотр результатов тестирования и работа над ошибками.
5) Экзаменационное тестирование.
6) Работа с подсистемой общения (объявления, файлы, почтовая рассылка, форум, книга отзывов, чат).
7) Просмотр сведений о своих заказах и платежах.
8) Просмотр и изменение своих персональных данных; смена пароля доступа к учебному комплексу.
Перед началом работы пользователям рекомендуется ознакомиться с документом «СДО «Прометей». Общее описание системы». Документ содержит общие сведения о функционировании учебных комплексов на базе СДО «Прометей» и раскрывает взаимосвязи между различными категориями пользователей (администраторами, организаторами, тьюторами и слушателями).
Система меню интерфейса слушателя структурирует существующие команды по разделам:
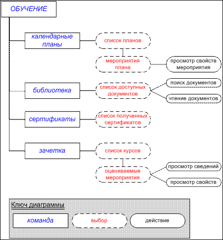
1) ОБУЧЕНИЕ – содержит команды работы с учебными материалами, календарными планами; позволяет просматривать зачетку и сведения о полученных сертификатах (Рисунок 1);
2) ТЕСТИРОВАНИЕ – содержит команды подсистемы тестирования (Рисунок 2);
3) ОБЩЕНИЕ – содержит команды подсистемы обмена информацией (Рисунок 3);
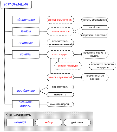
4) ИНФОРМАЦИЯ – содержит команды работы с персональными данными, смены пароля, а также предоставляет доступ к объявлениям, информационной сводке слушателя и сведениям о заказах и платежах (Рисунок 4, Рисунок 5).

Рисунок 1. Команды раздела ОБУЧЕНИЕ

Рисунок 2. Команды раздела ТЕСТИРОВАНИЕ

Рисунок 3. Команды раздела ОБЩЕНИЕ

Рисунок 4. Команды раздела ИНФОРМАЦИЯ
Рисунок 1. 
Рисунок 5. Команды раздела ИНФОРМАЦИЯ (продолжение)
Все доступные слушателю операции описаны в разделе «Описание возможностей интерфейса».






