Формат IDEF3 применяется для описания бизнес-процессов в виде потоков операций (работ). Условные обозначения формата IDEF3 представлены в следующих таблицах 4 и 5.
Операции (работы) обозначают преобразования потоков материальных, финансовых ресурсов и информации (документов, файлов). Операции изображаются прямоугольниками со сплошными границами и прямыми углами, при этом нижняя часть прямоугольника отделена сплошной линией.
Каждая операция имеет название и номер. Название операции выражается глаголом или отглагольным существительным. Номер операции используется для ее идентификации в модели. Стрелки связей обозначают взаимосвязи между выполняемыми операциями, которые могут выражаться через связь операций посредством потока объектов или последовательность выполнения операций во времени.
Связь между операциями, выраженная как последовательность выполнения во времени может быть двух видов: 1) старшая связь; 2) связь-отношение.

Рис.5. - Контекстная диаграмма процесса подготовки документа в нотации IDEF0
|
|
|

Рис.6. - Диаграмма процесса подготовки документа в нотации IDEF0
Таблица 4. - Условное обозначение связей и потоков в IDEF3 диаграммах

Таблица 5. - Условные обозначения и описание элементов формата IDEF3

Старшая связь показывает, что для начала работы одной операции необходимо завершение выполнения другой. Старшая связь изображается однонаправленной сплошной стрелкой с одним наконечником.
Связь-отношение показывает, что для выполнения операции нет необходимости в завершении выполнения другой операции. необходимо только начать выполнение этой операции. Связь-отношение изображается однонаправленной пунктирной стрелкой с одним наконечником.
Рекомендуется строить диаграммы IDEF3 так, чтобы стрелки, обозначающие связи были направлены слева направо, либо сверху вниз.
Стрелки изображаются вертикальными и горизонтальными отрезками прямых с одним или двумя наконечниками конце, пересекающиеся под прямым углом и сопряженные дугами. Стрелки соединяются с прямоугольниками, изображающими операции следующим образом:
1) концы стрелок должны касаться внешней стороны прямоугольника, но не пересекать ее;
2) стрелки должны подсоединяться к прямоугольнику на его сторонах, присоединение в углах не допускается;
3) в отличие от IDEF0-диаграмм, стрелки могут подходить и исходить из любых граней прямоугольников.
Объект модели типа «перекресток» используется для отображения логики взаимодействия стрелок при слиянии и разветвлении или для отображения множества событий, которые могут или должны быть завершены перед началом выполнения следующей операции. Перекрестки используются для обозначения следующих ситуаций: окончание реализации одной операции может служить сигналом к началу выполнения нескольких операций, или же одна операция для своего запуска может ожидать окончания выполнения нескольких операций. Стрелки могут сливаться и разветвляться только через перекрестки. В таблице 6 приводятся типы используемых перекрестков.
|
|
|
Таблица 6. - Описание типов перекрестков EDF3 диаграмм

Перекресток изображается квадратом, с двойной правой или левой границей. Правила создания перекрестков:
На одной диаграмме IDEF3 может быть создано несколько перекрестков различных типов.
Каждому перекрестку для слияния должен предшествовать перекресток для разветвления.
Перекресток для слияния «И» не может следовать за перекрестком для разветвления типа синхронного или асинхронного «ИЛИ».
Перекресток для слияния «И» не может следовать за перекрестком для разветвления типа исключающего «ИЛИ».
Перекресток для слияния типа исключающего «ИЛИ» не может следовать за перекрестком для разветвления типа «И».
Перекресток, имеющий одну стрелку на одной стороне, должен иметь более одной стрелки на другой.
Ссылки используются для указания некоторой дополнительной информации об операциях или перекрестках. Ссылки применяются для указания следующих свойств операций и перекрестков:
1) участия важного объекта в выполнении операции;
2) циклов выполнения операций;
3) частоты выполнения операций;
4) другой важной информации.
Ссылки изображаются прямоугольником, похожим на прямоугольник, обозначающий операцию. Ссылки соединяются сплошной линией с операцией и перекрестком к которому они относятся.
При построении диаграмм в IDEF3 используется принцип декомпозиции. В результате декомпозиции образуется иерархическая структура диаграмм IDEF3.
Родительская диаграмма, расположенная на вершине иерархической структуры диаграмм, должна быть либо диаграммой IDEF0, либо диаграммой DFD. В случае, если IDEF3 диаграммы не дополняют IDEF0 модель или DFD модель, а являются самостоятельной моделью, то на указанной родительской диаграмме верхнего уровня должна быть обозначена цель моделирования и точка зрения создателя модели.
В качестве контекстной диаграммы рекомендуется использовать контекстную диаграмму, выполненную в IDEF0 нотации.
Правила построения диаграмм IDEF3 включают:
На вершине дерева декомпозиции диаграмм должна находится либо контекстная диаграмма в нотации IDEF0 с указанием цели моделирования и точки зрения, либо IDEF0 или DFD диаграмма (в случае если IDEF3-диаграммы дополняют модель в нотации IDEF0 или DFD).
Рекомендуется стрелки, обозначающие связи направлять либо слева направо, либо сверху вниз.
Диаграммы должны содержать не менее трех и не более 8 операций.
Каждая операция имеет свой уникальный номер и имя.
Связь через потоки объектов должна иметь имя, которое является уникальным.
Старшая связь и связи-отношения могут иметь имя, которые также должны быть уникальными. Уникальным именем должны обладать объекты ссылок.
Каждому перекрестку присваивается уникальный номер.
При наличии стрелок со сложной топологией целесообразно повторить имя для удобства ее идентификации.
Каждая операция, не имеющая декомпозиции, помечается небольшой диагональной чертой, расположенной в левом верхнем углу прямоугольника, изображающего эту операцию.
Дочерняя диаграммы (описания и сценарии) должны иметь один вход. Один выход должна иметь дочерняя диаграмма-описание.
Стрелки должны сливать и разветвляться через перекрестки.
При соединении большого числа прямоугольников необходимо избегать необязательных пересечений стрелок. Следует минимизировать число петель и поворотов каждой стрелки.
Следует обеспечить максимальное расстояние между прямоугольниками и поворотами стрелок, а также между прямоугольниками и пересечениями стрелок для облегчения чтения диаграммы. Одновременно уменьшается вероятность перепутать две разные стрелки.
В случаях сложных диаграмм рекомендуется использовать различные цвета или «уровни» для прямоугольников и стрелок, позволяющие показывать или распечатывать только часть схемы и добиваться её большей наглядности.
Диаграммы должны быть декомпозированы до уровня, на котором присутствуют операции обработки конкретных документов (или совокупности документов).
В ссылках на операции обработки документов должны быть указания на обрабатываемые документы.
Примеры диаграмм процесса в нотации IDEF3 представлены на Рис.7- Рис. 10:
|
|
|

Рис. 7. - Диаграмма IDEF3 процесса сбора и проверки информации

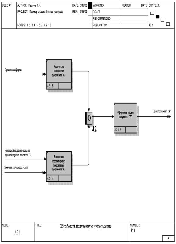
Рис. 8. - Диаграмма IDEF3 процесса обработки полученной информации

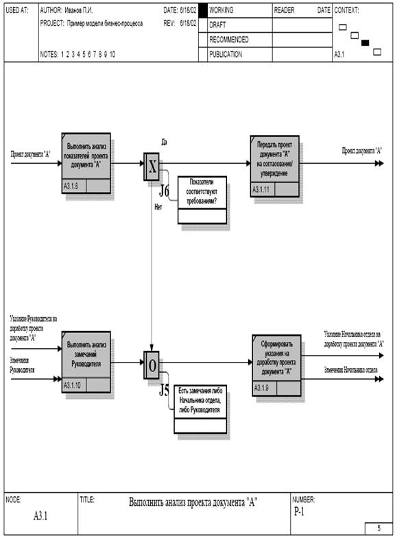
Рис. 9. - Диаграмма IDEF3 процесса анализа проекта документа

Рис. 10. - Диаграмма IDEF3 процесса согласования и утверждения документа