Функции СУБД более подробно: загрузка информации в базу данных, организация хранения данных, инициализация БД и ее определение, предоставление доступа к БД (управление доступом), поиск и преобразование информации, защита целостности БД (непротиворечивость, неизбыточность, полнота), к БД, разграничение доступа по основным запросам, реорганизация и ведение БД
Наиболее простые системы этого вида позволяют обрабатывать на компьютере один массив информации, например персональную карточку. Они обеспечивают ввод, поиск сортировку записей, составление отчетов и т.д. С такими СУБД легко могут работать пользователи даже невысокой квалификации, так как все действия в них осуществляются с помощью меню и других диалоговых средств. Для того, чтобы решать задачи, в которых участвуют много различных видов объектов и соответственно много информационных массивов, связанных друг с другом различными соотношениями необходимо создавать специализированные информационные системы, в которых нужная обработка данных выполняется наиболее естественным для пользователей способом с удобным представлением входных данных, выходных форм, графиков, диаграмм, запросов на поиск и т.д. Для решения таких задач используются более сложные СУБД, позволяющие с помощью специальных средств (языков программирования) описывать данные и действия с ними.
|
|
|
СУБД может быть ориентирована на различные типы вычислительной техники. Основной признак классификации СУБД – логическая модель БД (СУБД: dBase, FoxPro, Access, Orion, Prokle). Основные показатели, характеризующие СУБД: производительность, объем запросов клиента, затраты. СУБД различаются организацией и возможностями по выполнению соответствующих функций. Следовательно, процесс сравнения и оценки таких систем для одного конкретного приложения сводится к сопоставлению возможностей имеющихся СУБД с требованиями пользователей. Любой необходимый для проведения оценки и выбора СУБД анализ должен начинаться с изучения информационных потребностей пользователей. При этом составляется описание связей между элементами данных в базе данных, определяются временные требования. Необходимо учитывать также особенности среды, в которой предстоит функционировать СУБД. Среди главных ее характеристик следует отметить объем основной памяти процессора, конфигурацию вычислительной среды с учетом средств передачи данных, особенности операционной системы.
![]() |
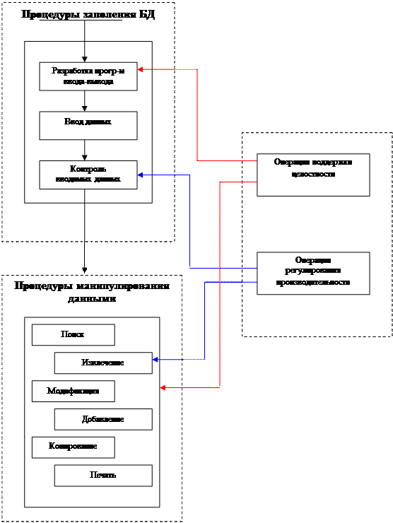
Рис. 3.5 Функции СУБД
Централизация управления данными с помощью СУБД обеспечивает совместимость этих данных, уменьшение синтаксической и семантической избыточности, соответствие данных реальному состоянию объекта, разделение хранения данных между пользователями и возможность подключения новых пользователей. Но централизация управления и интеграция данных приводят к проблемам другого характера: необходимости усиления контроля вводимых данных, обеспечения соглашения между пользователями по поводу состава и структуры данных, разграничения доступа и секретности данных.
|
|
|
7. Компьютерная технология учета на предприятиях и в организациях на базе программного комплекса 1С:Предприятие
Бухгалтерский учет — это сложная трехуровневая система. Первый уровень — методический, второй — технический, третий — организационный
Технический этап организации бухгалтерского учета — это выбор формы учета, что больше всего отвечает отрасли и размеру предприятия. Он заключается:
1) в выборе способа обработки учетных данных
2) в разработке перечня и форм учетных регистров;
3) в установлении и внедрении порядка осуществления записей в регистрах и перенесение данных в регистры.
Все способы обработки учетной информации в системе бухгалтерского учета можно разделить на три вида: бумажный, механизированный и компьютеризованный (автоматизированный), в зависимости от вида вычислительной техники, что применяется. Первые два метода можно объединить под общим названием безкомпъютерний способ, который объединяет бумажный и механизированный, имея в виду не перечень технических средств, а именно способ их использования.
Использование компьютера для ведения бухгалтерского учета внесло изменения в его технологию, исключив из обработки значительное количество журналов и ведомостей (регистров), которые используют при традиционной системе учета, а также предоставив принципиально новые оперативные возможности.
Стандартные подходы к обработке данных (единая идеология построения системы, стандартные элементы организации рабочих мест и тому подобное) дают возможность взаимозаменять бухгалтеров на разных участках работы. Благодаря этому сокращается количество времени работников бухгалтерии на выполнение учетных функций, растут возможности для анализа, статистической обработки и подготовки аналитической информации, предназначенной для эффективного управления предприятием.
Бухгалтерский учет имеет информационную сеть, с каналами, по которым поступают данные о состоянии объектов учета (материальных ценностей, производственных расходов и тому подобное). Данные о хозяйственных процессах поступают в систему учета непрерывно по информационным входам, а затем, после превращения, используются для информационного обмена с внешней средой и внутри системы хозяйственного учета. Входные и исходные потоки бухгалтерского учета, как системы, направлены на обработку фактов хозяйственной жизни.
Реальный масштаб времени введения бухгалтерских операций с помощью компьютерной сети позволяет существенно ускорить весь процесс учета. При изменении данных на одном рабочем месте результаты сразу же становятся доступными всем пользователям, которые работают в этой сети. Поэтому при такой организации требуется высокая дисциплина пользователей и соответствующая квалификация всех сотрудников, которые вносят информацию в общую базу данных. Вычислительная техника из вспомогательного средства превращается в выдающийся фактор организации учета, изменяя не только форму учета, но и содержание.
Вычислительная техника не вносит никаких изменений в принципы учетной регистрации, и эти принципы являются неизменной основой учетной регистрации при использовании компьютерной техники. Использование вычислительной техники в учете не задевает методологических принципов того или другого вида учета, а только изменяет технологию обработки учетной информации. В технологии моделируется процесс обработки учетной информации для определения наиболее эффективного сочетания процедур, которые выполняются человеком и компьютером.
|
|
|
В системе бухгалтерского учета координационным центром является бухгалтерия. Регуляция информации, необходимой для управления, обеспечивается с помощью комплекса компьютерных программ обработки учетно-экономической информации. Главным назначением бухгалтерской программы является облегчение рутинной работы бухгалтера по составлению разных ведомостей, журналов и отчетов. При условии правильного разноса сумм первичных документов по синтетическим счетам, точного указания аналитических объектов сведенные данные рассчитываются компьютером автоматически. К тому же, крайне низкой является вероятность предположения арифметических ошибок, а также ошибок, связанных с неправильным перенесением той или другой цифры.
Автоматизированные информационные технологии в учете - человеко-машинная система функционирования на базе локальных вычислительных сетей и других современных средств вычислительной техники, что обеспечивают автоматизированное выполнение функций бухгалтерского учета.
1C:Предприятие является универсальной системой для автоматизации бухгалтерского учета, учета наличия и движения средств, а также периодических расчетов на предприятии, может поддерживать разные системы учета и вести учет по нескольким предприятиям в одной информационной базе. Разнообразные и гибкие возможности системы 1С:Предприятие позволяют использовать ее и как достаточно простой и наглядный инструмент бухгалтера, и как средство полной автоматизации учета от ввода первичных документов до формирования отчетности.
Система 1С:Предприятие может быть использована для ведения практически любых разделов бухгалтерского учета:
- операций по банку и кассе;
- основных средств и нематериальных активов;
- материалов и МБП;
|
|
|
- товаров, услуг и производства продукции;
- валютных операций;
- взаиморасчетов с организациями, дебиторами, кредиторами, п/отчетными лицами;
- расчетов по заработной плате;
- расчетов с бюджетом;
- другие разделы учета.
Система 1С:Предприятие обладает гибкими возможностями организации учета:
- синтетический учет по многоуровневому плану счетов;
- учет по нескольким планам счетов;
- валютный учет и учет покрытия валют;
- многомерный аналитический учет;
- многоуровневый аналитический учет по каждому измерению;
- количественный учет;
- учет по нескольким предприятиям в одной информационной базе.
Ввод информации в 1С: Предприятии может быть организован с разной степенью автоматичности:
- режим ручного ввода операций;
- режим типовых операций;
- режим автоматического формирования операций по документам.
Набор выполняемых системой 1С:Предприятие функций определяется ее конфигурацией, содержащейся в комплекте поставки системы или созданной для конкретного предприятия.
Функционирование системы 1С:Предприятие делится на два разделенных во времени процесса: настройку (конфигурирование) и непосредственную работу пользователя по ведению учета или выполнению расчетов. Таким образом, всю работу с системой можно разделить на два этапа, которые могут произвольно чередоваться:
- конфигурирование;
- непосредственная работа пользователя с информационной базой.
Конфигурирование. На этапе конфигурирования системы 1С:Предприятие выполняется настройка различных режимов системы в соответствии с особенностями конкретного предприятия. При этом определяются структуры и свойства справочников и документов, описываются формы и алгоритмы построения отчетов, разрабатываются виды расчетов, настраивается ведение синтетического, аналитического, количественного и валютного учета. При конфигурировании системы разработчик конфигурации или администратор системы может также создать наборы прав доступа к данным, соответствующие пользователям разного уровня. Количество и структура наборов прав определяется конкретной конфигурацией системы. Для того чтобы интерфейс конкретной конфигурации системы полностью отражал настроенные структуры данных, в системе в рамках Конфигуратора предусмотрена возможность настройки общих интерфейсных компонент системы: меню, панелей инструментов, комбинаций клавиш. Кроме того, на этапе конфигурирования может быть создано несколько пользовательских интерфейсов для разных типов пользователей (менеджеров, бухгалтеров, кадровиков и т.д.), а также список пользователей создается для конкретной организации.
Работа пользователя. Работа пользователя с информационной базой осуществляется при запуске системы в режиме «1С:Предприятие». При этом выполняется собственно функционирование системы в предметной области: осуществляется ввод документов и операций, заполнение справочников, формирование различных отчетов, выполнение различных регламентных расчетов и т.д.
Основные особенности поведения системы 1С:Предприятие, которые определяются конкретной конфигурацией:
- набор констант;
- состав, структура и свойства справочников;
- формы просмотра списков справочников и ввода элементов справочников;
- состав и набор значений перечислений;
- формы ввода документов и операций;
- формы журналов документов, операций и проводок;
- набор планов счетов и их свойства;
- формы списков счетов и ввода счетов;
- бухгалтерские счета (только те, которые заданы в конфигурации, см. ниже)
- формы и алгоритмы отчетов и обработок;
- интерфейс пользователя (главное меню, набор панелей инструментов);
- права пользователя на доступ к различным объектам и режимам программы.
Кроме упомянутых режимов запуска 1С:Предприятия, существует режим запуска «Отладчик», предназначенный для отладки алгоритмов обработки данных, созданных в режиме конфигурирования, и режим «Монитор» для отслеживания действий пользователя.
ТЕМА 4. Эволюция информационных систем
1.Системы обработки данных (СОД).
2.Управленческие (административные) информационные системы: автоматизированные информационные системы управления; характеристика АСУ; классификация управленческих информационных систем; принципы построения управленческих информационных систем.
3.Интегрированные информационные системы управления предприятиями: общая характеристика интегрированных информационных систем управления, преимущества использования; концепции и основные функциональные компоненты интегрированной информационной системы.
4. Компьютерные cистемы поддержки принятия решений. организационно-технологи-ческие основы принятия решений; классификация проблем принятия решений в организационном управлении; классификация работников, пользователей СППР; цели СППР и факторы, что влияют на их достижение; суть и компоненты СППР.
5. Информационно-поисковые системы (ИПС); общая характеристика ИПС; информационно - поисковые системы на предприятии.
6. Экспертные системы: определение и назначение экспертных систем; состав и функции экспертных систем; экономические экспертные системы.
4. ЭВОЛЮЦИЯ ИНФОРМАЦИОННЫХ СИСТЕМ
Развитие компьютерной информационной технологии неразрывно связано с развитием информационных систем, которые в экономике используются для автоматизированного (человеко-машинного) решения экономических задач.
4.1. Системы обработки данных (СОД)
Информационные системах первого поколения (1963—1972 г.г.) в зарубежной литературе известны под названием «Системы обработки данных» («Электронная обработка данных», «Система электронной обработки данных»), отечественной — «Автоматизированные системы управления (АСУ) — позадачный подход».
Системы обработки данных (СОД) предназначены для информационного обслуживания специалистов разных органов управления предприятия, что принимают управленческие решения. Опознавательным признаком этих систем является эффективная обработка запросов, использования интегрированных файлов для увязки между собой задач и генерации сводных отчетов для руководства. Поскольку каждая система нацелена на конкретное применение, то описание своих функций (обычно в форме напечатанных руководств (инструкций) к процедурам или в виде стандартов) минимальное и предназначено для специалиста в этой предметной отрасли.
Основная функция систем обработки данных — это реализация таких типовых операций обработки данных, как:
‑ сбор, регистрация и перенесение информации на машинные носители;
‑ передача информации в места ее сохранения и обработки;
‑ ввод информации в ЭВМ, контроль введения и компоновка информации в памяти компьютера;
‑ создание и ведение внутримашинной информационной базы;
‑ обработка информации на ЭВМ (накопление, сортировка, коррекция, выборка, арифметическая и логическая обработка) для решения функциональных задач системы (подсистемы) управления объектом;
‑ вывод информации в виде табуляграмм, видеограмм, сигналов для прямого управления технологическими процессами, информации для связи с другими системами;
‑ организация, управление (администрирование) вычислительным процессом (планирование, учет, контроль, анализ реализации хода вычислений в локальных и глобальных вычислительных сетях).
Выделение типовых операций обработки данных позволило создать специализированные программно-аппаратные комплексы, что их реализуют (разные периферийные устройства, оргтехнику, стандартные наборы программ, в том числе пакеты прикладных программ — ППП, с помощью которых реализуют функциональные задачи ИС). Конфигурация аппаратных комплексов образует так называемую топологию вычислительных систем.
СОД могут работать в трех основных режимах: пакетному, интерактивному и в реальном масштабе времени. Для пакетного режима характерным есть то, что результаты обработки выдаются пользователям после выполнения так называемых пакетов заданий. Недостатком такого режима является отделение пользователя от процесса обработки информации, что препятствует оперативности принятия управленческих решений. При интерактивном (диалогового) режиме работы происходит обмен сообщениями между пользователем и системой. Пользователь обдумывает результаты запроса и во время принятия решения вводит информацию в систему для последующей обработки. Режим реального времени используется для управления быстротекущими процессами.
Практически все системы обработки данных информационных систем независимо от сферы применения их включают один и тот же набор составляющих (компонентов), которые называются видами обеспечения (рис 4.1). Принято выделять информационное, программное, техническое, правовое, лингвистическое обеспечение.
Выделение организационных компонентов в самостоятельное направление предопределяется особенной значимостью человеческого фактора (персонала) в успешном функционировании ИС. Прежде чем внедрять дорогую систему обработки данных, должна быть проведена огромная работа из упорядочения и усовершенствования организационной структуры объекта; в противном разе эффективность ИС будет низкой. Главная проблема при этом заключается в выявлении степени соответствия существующих функций управления и организационной структуры, что реализует эти функции и стратегию развития предприятия. Под организационными компонентами ИС имеют в виду совокупность методов и средств, что позволяют усовершенствовать организационную структуру объектов и управленческие функции, которые выполняются структурными подразделениями; определить штатное расписание и численный состав каждого структурного подразделения; разработать должностные инструкции персонала управления в условиях функционирования СОД.
![]() |
Системы обработки данных (СОД) ‑ узкоприкладные и ориентированные на автоматизацию работ с документами за счет компьютеризации больших массивов и потоков данных на операционном уровне. Для каждой задачи отдельно готовятся данные и создается математическая модель. Такой подход предопределяет информационную избыточность (одни и те же данные могли использоваться для решения разных задач) и математическую избыточность (модели решения разных задач имели общие блоки). Типовыми примерами систем обработки данных являются системы: управление запасами, выписывание счетов, начисления зарплаты.
Рис. 4.1. Принципиальная схема системы обработки данных (СОД)
4.2. Управленческие (административные) информационные системы.
Информационные системы второго поколения (1972—1985г.г.),известные как «управленческие (административные) информационные системы» или «АСУ» (автоматизированные системы управления», управленческие информационные системы). АСУ представляет собой систему управления, которая ориентирована на широкое и комплексное использования технических средств и экономико-математических методов для решения информационных задач управления.
Основной функцией таких систем является обеспечение руководства информацией. Типовую управленческую информационную систему характеризует структурированный поток информации, интеграция задач обработки данных, генерации запросов и отчетов. В управляющую часть информация поступает от вышестоящих организаций и от объекта управления (сведения о поступлении материалов, деталей, о выпуске продукции и ее качестве, поломках оборудования, браке). Управляющая часть вырабатывает управляющее воздействие на объект управления и отчетную информацию для вышестоящих организаций.
4.2.1.Автоматизированные информационные системы управления.
1.Характеристика АСУ. Основная цель автоматизации и компьютеризации управления - обеспечение оптимального функционирования объекта управления путем правильного выбора целей и средств для их достижения с учетом имеющихся ограничений, наилучшего распределения заданий между отдельными частями объекта.
Объектом управления может быть рабочее место, конвейер, участок, цех, предприятие и т. д. К объекту управления на уровне предприятия относят ту часть элементов, которые непосредственно участвуют в процессе материального производства и его обслуживания. К управляющей части относят множество элементов, необходимых для осуществления процесса управления объектом. Это управленческий персонал, технические средства и методы управления.
Сложные системы, в которых сочетается машинная переработка информации с координирующей деятельностью человека-оператора в отечественной практике и литературе имеют называние АСУ, АСУП, в мировой же практике используется в основном термины КСУ. Такие системы называют человеко-машинными системами. При этом за человеком остаются, как правило, наиболее сложные, пока не поддающиеся формализации задачи, такие, как постановка проблемы, принятие решения в условиях неполной информации и неопределенности, контроль за переработкой информации. В этих системах люди занимаются постановкой и корректировкой целей и критериев управления (они могут меняться в случае изменения условий); вносят творческие элементы в поиск наилучших способов достижения целей (изменяют применяемую технологию или организацию); окончательно отбирают и принимают решение из всей совокупности производимых системой решений и предоставляют им юридического действия; обеспечивают систему такой первичной информацией, сбор которой невозможно полностью автоматизировать. Людям принадлежат учет, анализ и рациональное использование разнохарактерных и очень динамических человеческих факторов в управляемой системе (социально-психологических, психофизиологических, морально-этических и т.д.).
АСУ обладают всеми наиболее характерными чертами сложных технических систем. К ним следует отнести:
- большой масштаб систем по числу составляющих элементов и выполняемых функций;
- наличие функциональной целостности, общего назначения и цели;
- сложную многоуровневую иерархическую структуру;
- высокую степень автоматизации, определяющую известную степень самостоятельности поведения системы;
- статически распределенные во времени внешние воздействия.
В АСУ в качестве элементов можно рассматривать средства производства (установки, оборудование, инструмент), предметы труда (сырье, материалы, полуфабрикаты), трудовые ресурсы (рабочие, инженерно-технические работники, служащие), а также техническую документацию (чертежи, инструкции, стандарты). При создании таких систем разработчики сталкиваются с необходимостью рациональной организации и обеспечения взаимодействия большого числа разнородных составных частей. К ним относятся технические средства сбора, переработки, передачи и отображения информации, информационное, математическое и организационное обеспечение АСУ. Все эти составные части АСУ требуют привлечения специалистов различных областей знаний. Кроме того, работы в области автоматизации процессов управления требуют глубокого анализа сущности автоматизируемых процессов, выделения объектов автоматизации, правильного формулирования целей управления с учетом реальных сроков, возможностей технической реализации и экономических факторов.
2.Классификация управленческих информационных систем. Одним из основных классификационных признаков АСУ является предметная сфера ее применения: организационная, технологическая и проектно-конструкторская. В соответствии с этим множество АСУ делятся на классы:
- экономико-организационные,
- управления производственными процессами,
- проектно-конструкторские,
- научных исследований,
- учебные.
А) В автоматизированных системах организационно-экономического управления объектом управления являются коллективы людей, взаимодействующих с технологическим оборудованием и осуществляющих конструкторскую, технологическую, оперативно-плановую и экономическую подготовку производства, технико-экономический анализ и учёт производства. Формой передачи информации в этих системах является документ.
В экономико-организационных АСУ в соответствии с признаком классификации по уровню управления выделяют отраслевые, территориальные и межотраслевые АСУ, которые в то же время являются системами организационного управления, но уже более высокого уровня иерархии. Отраслевые АИС функционируют в сферах промышленного и агропромышленного комплексов, в строительстве, на транспорте, решая задание информационного обслуживания аппарата управления соответствующих ведомств. Территориальные АИС предназначенные для управления административно-территориальными районами. Деятельность территориальных систем направлена на качественное выполнение управленческих функций в регионе, формирование отчетности, выдачу оперативных сведений местным государственным и хозяйственным органам. Межотраслевые АИС является специализированными системами функциональных органов управления национальной экономикой (банковские, финансовые, статистические и др.). Имея в своем составе мощные вычислительные комплексы, межотраслевые многоуровневые АИС обеспечивают разработку экономических и хозяйственных прогнозов, государственного бюджета, осуществляют контроль результатов и регуляции деятельности всех цепей, а также контроль наличия и распределения ресурсов.
К экономико-организационным АСУ относятся автоматизированная система плановых расчетов, автоматизированная система финансовых расчетов, автоматизированная система государственной статистики, автоматизированная информационно-поисковая система научно-технической информации, автоматизированная информационно-управляющая система Госкомитета с стандартов и др.(межотраслевые АСУ); отраслевая автоматизированная система управления, АСУ акционерных обществ и концернов, автоматизированная система управления предприятиями и организациями (производственные АСУ), территориальные АСУ областей, АСУ городского хозяйства, административных районов, территориально-производственных комплексов (территориально-административные АСУ).
Основной эффект, который дают экономико-организационные АСУ, возникает за счет полноты, своевременности и оптимальности принимаемых решений, ликвидации разных организационных неполадок. АСУП позволяют также экономить управленческий труд, уменьшить численность аппарата управления без снижения качества решений.
Б)По видам процессов управления производственными процессами АСУ разделяются:
АИС управления технологическими процессами;
АИС управления организационно-технологическими процессами;
АИС организационного управления.
Ø АИС управления технологическими процессами(АСУ ТП) — это человеко-машинные системы, которые имеют дело с технологическими процессами в широком смысле слова. В АСУ ТП объектом управления служит технологическое оборудование (машины, станки, приборы, устройства), а основной формой передачи информации является сигнал (электрический, оптический, механический).
Главная задача АСУ ТП заключается в оптимизации сложных технологических процессов, которые характеризуются большим числом параметров и сложностью алгоритмов управления. При этом достигается увеличение производительности, экономичности процессов, уменьшение брака.
Следующая задача, для которой создаются АСУ ТП, это программное управление. Наличие программно-управляемого оборудования в совокупности с роботами позволяет строить цеха и заводы-автоматы, которые обладают большой гибкостью, способны быстро перестроиться на выпуск достаточно широкой номенклатуры продукции. На таком заводе координацией действий оборудования и роботов занимается специальная управляющая ЭВМ, через которую происходит изменение управляющих программ.
По характеру производства различают АСУ ТП:
- для непрерывных производств,
- для производств с дискретным технологическим циклом
- для производств со смешанным, непрерывно- дискретным технологическими процессами.
АСУ ТП для непрерывных производств первого типа создаются на предприятиях химической, энергетической, нефтеперерабатывающей и ряда других отраслей промышленности с непрерывными технологическими процессами. АСУ ТП второго типа внедряются на предприятиях машиностроительной, приборостроительной, радиотехнической и других отраслей промышленности, где производство имеет дискретный характер.
Ø АСУ управления организационно-технологическими процессами представляют собой многоуровневые системы, что соединяют в себе АИС управление технологическими процессами та АИС управление предприятиями.
Ø АСУ организационного управления объектом обслуживают производственно-хозяйственные, социально-экономические функциональные процессы, которые реализуются на всех уровнях управления экономикой, в частности: банковские, фондового рынка, финансовые, страховые, налоговые, таможенной службы; статистические, промышленных предприятий и организаций.








